原神、LunaⅡ/Ver6.1で実装される「星々の幻境」について実装前に公開された情報をまとめていきます。
「星々の幻境(UGC)」って、そもそも何?
UGCとは「User Generated Content」の略で、「ユーザー生成コンテンツ」を意味します。
つまり「星々の幻境」では、プレイヤーである私たち自身が、ゲーム内の素材やシステムを使ってオリジナルのマップやステージをを作成し、それらを他のプレイヤーと共有して遊ぶことができる機能ということです。
これまでの原神のコンテンツは、全て運営が用意したものだけでしたが、UGCが実装されれば遊びのアイデアは無限大に広がります。
実装日と解放条件
実装日は10月22日
「星々の幻境」は、LunaⅡ(Ver6.1)アップデート後に解放されます。
LunaⅡ(Ver6.1)は、10月22日(水)に実装予定です。
解放条件は魔神任務序章第一幕をクリア

「星々の幻境」は、魔神任務序章第一幕をクリアすることです。騎士団の建物の中でジンやガイアたちと会話するところです。
始めたばかりの人であっても、すぐに開放できる条件となっています。
魔神任務間章第四幕「背理」をクリアすることがおすすめされています。あらかじめ「背理」を星々の幻境の由来をより深く理解できることでしょう。
入る方法
パイモン画面下部、または画面右上のアイコンの中から選択することで星々の幻境に入ることができます。


できることまとめ
「星々の幻境」では原神内のコンテンツの一つとは思えないほどにできることが多いです。
できることをかるくまとめました。
ドールのキャラクリエイト
「ドール」と呼ばれる専用キャラクターを自由にキャラクリできます。

男性と女性の両方をキャラクリできるようです。

そして、専用ボイスは全6種類から選択できます。


ドールの着せ替え
様々な衣装が用意されているため、着せ替えをして楽しむこともできます。


オリジナルの星々の幻境専用アイコンを作成することもできます。


衣装を手に入れる
衣装を手に入れるには様々な方法があります。
- 遊記(≒紀行)
- 制作
- 星願(=祈願・ガチャ)
- ショップ
- その他
遊記
遊記とは、紀行のようなシステムです。

任意の紀行を購入することで遊記の価格が安くなります。先に任意の遊記を購入した場合は紀行の価格が安くなります。
どの組み合わせで買っても割引額は610円なので好きなもの、好きな順番で買っても大丈夫です。
| 元の価格 | 割引価格 | |
| 天空遊記 | 0円 | ー |
| 千界遊記 | 610円 | 無料 |
| 千界の詩 | 1840円 | 1230円 |
制作
衣装は制作することもできます。おしゃれ素材(=専用素材)とおしゃれサンプル(≒設計図)が必要です。
おしゃれ素材は、遊記の報酬やクエスト報酬として用意されています。
おしゃれサンプルは、基本的には星願(ガチャ)で獲得できるようです。
星願
衣装は、星願と呼ばれる新たなガチャシステムでも入手可能です。
通常星願とイベント星願(期間限定ガチャ)があります。

イベント星願の天井は70連です。
1回につき男女どちらかのセットを入手でき、2回獲得するとランクアップ効果形態(別スタイルの衣装)を入手できます。男女ともに別スタイルの衣装を手に入れるには4回獲得する必要があります。
ショップ
衣装は、ショップで直接購入することができます。

その他
星々の幻境にログインすると衣装の試着ができる「トライアルマント」というアイテムを獲得できます。効果は1日で、使わなくても14日で消えてしまうので積極的におしゃれを楽しみましょう。
衣装やパーツのギフト機能もあります。ギフトモードで星願をしたり、ショップからフレンドにギフトすることができます。
特定のクエストをクリアすることでも衣装を手に入れることができます。
ドールでテイワット大陸を冒険
ドールは星々の幻境だけでなく、テイワット(ゲーム本編)でも使用可能です。
他のキャラクターと同様に冒険ができます。

専用スキルや爆発が用意されており、元素は旅人と同じものが使えるようです。
深境螺旋、幻想シアター、幽境の激戦を含む一部のコンテンツでは使用できません。
他ユーザーと交流する
ロビーでは様々な人と交流することができます。自動でランダムにマッチングするようになっています。

幻境レベルが一定になると、自分だけのプライベートロビーを作成することもできます。
プライベートロビーでは、インテリアやBGMを自由に配置・設定でき、フレンドを招待することもできます。


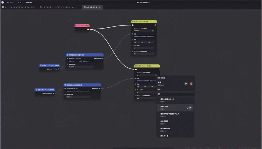
様々なゲームを作る(PC限定)
UGC(ユーザー生成コンテンツ)というだけあって本格的なゲーム制作ができるようになっています。かなり本格的なエディターが用意されており、全て日本語化されているため英語が読めなくても安心です。





プログラムは、UEのブループリントのようにノードをつないでいく形式となっています。

作成したゲームは公開することで世界中の原神ユーザーがプレイできるようになります。
クリエイターレベルを上げることで、アチーブメントやランク設定などの機能が解放されていきます。

クオリティーの高い幻境を作成して、多くの人にプレイしてもらうことで収益を得られるシステムも導入されます。

将来的には、原神内キャラクターを配置・使用できるようになるとも言われています。
様々なゲームを遊ぶ
世界中のクリエイターが作成したゲームを遊ぶことができます。こちらは全デバイス対応です。

一人でじっくり楽しんだり、マルチでワイワイすることもできます。



まとめ
「星々の幻境」についての概要解説でした。
世界中の旅人が自由にコンテンツを作成し、それを世界中の旅人が自由に遊ぶという、原神の新しい試みです。
今のところ賛否両論なコンテンツではありますが、個人的にはかなり楽しみにしています。
それでは、これでっ!

コメント